ReflectometryILLConvertToQ v1

../_images/ReflectometryILLConvertToQ-v1_dlg.png

ReflectometryILLConvertToQ dialog.

Properties

Name Direction Type Default Description
InputWorkspace Input MatrixWorkspace Mandatory A reflectivity workspace in wavelength to be converted to Q.
OutputWorkspace Output MatrixWorkspace Mandatory The input workspace in momentum transfer.
SubalgorithmLogging Input string Logging OFF Enable or disable child algorithm logging. Allowed values: [‘Logging OFF’, ‘Logging ON’]
Cleanup Input string Cleanup ON Enable or disable intermediate workspace cleanup. Allowed values: [‘Cleanup ON’, ‘Cleanup OFF’]
DirectForegroundWorkspace Input MatrixWorkspace Mandatory Summed direct beam workspace.
GroupingQFraction Input number Optional If set, group the output by steps of this fraction multiplied by Q resolution

Description

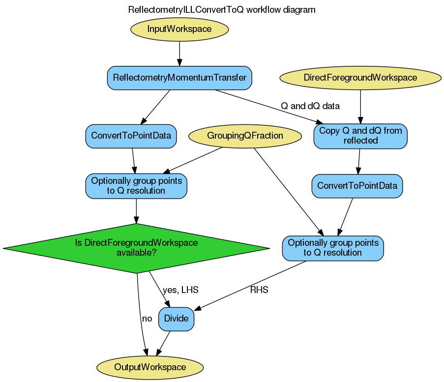
This algorithm is the last step in ILL’s reflectometry reduction workflow. Its main purpose it convert a reflectivity workspace from wavelength to momentum transfer. This is achieved by ReflectometryMomentumTransfer which also computes the Q_{z} resolution. Further, histogrammed InputWorkspace is converted to point data by ConvertToPointData and, optionally, the points are grouped according to the Q_{z} resolution.

The diagram below shows the workflow of this algorithm:

../_images/ReflectometryILLConvertToQ-v1_wkflw.png

The algorithm expects to find a foreground.summation_type entry in the InputWorkspace‘s sample logs containing either SumInLambda or SumInQ. This entry is automatically added to the workspace by ReflectometryILLSumForeground.

Usage

Note

To run these usage examples please first download the usage data, and add these to your path. In MantidPlot this is done using Manage User Directories.

Example - nonpolarized reduction

# Use same foreground and background settings for direct and reflected
# beams.
# Python dictionaries can be passed to algorithms as 'keyword arguments'.
settings = {
    'ForegroundHalfWidth':[5],
    'LowAngleBkgOffset': 10,
    'LowAngleBkgWidth': 20,
    'HighAngleBkgOffset': 10,
    'HighAngleBkgWidth': 50,
}

# Direct beam
direct = ReflectometryILLPreprocess(
    Run='ILL/D17/317369.nxs',
    **settings
)
directFgd = ReflectometryILLSumForeground(
    Inputworkspace=direct,
    WavelengthRange=[2, 15])

# Reflected beam
reflected = ReflectometryILLPreprocess(
    Run='ILL/D17/317370.nxs',
    DirectLineWorkspace=direct,
    **settings
)

reflectivityLambda = ReflectometryILLSumForeground(
    InputWorkspace=reflected,
    DirectForegroundWorkspace=directFgd,
    DirectLineWorkspace=direct,
    WavelengthRange=[2, 15],
)
reflectivityQ = ReflectometryILLConvertToQ(
    InputWorkspace=reflectivityLambda,
    # The next line is not needed if SumInQ was used in foreground summation
    DirectForegroundWorkspace=directFgd,
    GroupingQFraction=0.4
)

# The data is now in Q
print('Reflectivity X unit: ' + reflectivityQ.getAxis(0).getUnit().unitID())
print('Is reflectivityLambda histogram? {}'.format(reflectivityLambda.isHistogramData()))
print('Is reflectivityQ histogram? {}'.format(reflectivityQ.isHistogramData()))
print('Number of bins in reflectivityLambda: {}'.format(len(reflectivityLambda.readX(0))))
# There is a lot less points due to grouping
print('Number of points in reflectivityQ: {}'.format(len(reflectivityQ.readX(0))))
# The Q resolution is saved in the Dx field
print('Has reflectivityQ Dx? {}'.format(reflectivityQ.hasDx(0)))

Output:

Reflectivity X unit: MomentumTransfer
Is reflectivityLambda histogram? True
Is reflectivityQ histogram? False
Number of bins in reflectivityLambda: 416
Number of points in reflectivityQ: 189
Has reflectivityQ Dx? True

Example - polarized reduction

# Use same foreground and background settings for direct and reflected
# beams.
# Python dictionaries can be passed to algorithms as 'keyword arguments'.
settings = {
    'ForegroundHalfWidth':[5],
    'LowAngleBkgOffset': 10,
    'LowAngleBkgWidth': 20,
    'HighAngleBkgOffset': 10,
    'HighAngleBkgWidth': 50,
}

# Direct beam
direct = ReflectometryILLPreprocess(
    Run='ILL/D17/317369.nxs',
    **settings
)
# For reflected angle calibration:
directFgd = ReflectometryILLSumForeground(
    InputWorkspace=direct,
    WavelengthRange=[2, 15]
)
ReflectometryILLPolarizationCor(
    InputWorkspaces='directFgd',
    OutputWorkspace='pol_corrected_direct',  # Name of the group workspace
    EfficiencyFile='ILL/D17/PolarizationFactors.txt'
)

# Reflected beam. Flippers set to '++'
reflected11 = ReflectometryILLPreprocess(
    Run='ILL/D17/317370.nxs',
    DirectLineWorkspace=direct,
    **settings
)

reflectivity11 = ReflectometryILLSumForeground(
    InputWorkspace=reflected11,
    DirectForegroundWorkspace='pol_corrected_direct_++',
    DirectLineWorkspace=direct,
    WavelengthRange=[2, 15]
)
# Reload the reflected beam. We will fake the '--' flipper settings
reflected00 = ReflectometryILLPreprocess(
    Run='ILL/D17/317370.nxs',
    DirectLineWorkspace=direct,
    **settings
)

reflectivity00 = ReflectometryILLSumForeground(
    InputWorkspace=reflected00,
    DirectForegroundWorkspace='pol_corrected_direct_++',
    DirectLineWorkspace=direct,
    WavelengthRange=[2, 15]
)
# Overwrite sample logs
replace = True
logs = reflectivity00.mutableRun()
logs.addProperty('Flipper1.state', '-', replace)
logs.addProperty('Flipper1.stateint', 0, replace)
logs.addProperty('Flipper2.state', '-', replace)
logs.addProperty('Flipper2.stateint', 0, replace)

# Polarization efficiency correction
# The algorithm will think that the analyzer was off.
ReflectometryILLPolarizationCor(
    InputWorkspaces='reflectivity00, reflectivity11',
    OutputWorkspace='pol_corrected',  # Name of the group workspace
    EfficiencyFile='ILL/D17/PolarizationFactors.txt'
)
# The polarization corrected workspaces get automatically generated names
polcorr00 = mtd['pol_corrected_--']
polcorr11 = mtd['pol_corrected_++']

R00 = ReflectometryILLConvertToQ(
    InputWorkspace=polcorr00,
    # The next line is not needed if SumInQ was used in foreground summation
    DirectForegroundWorkspace='pol_corrected_direct_++',
    GroupingQFraction=0.4
)
R11 = ReflectometryILLConvertToQ(
    InputWorkspace=polcorr11,
    # The next line is not needed if SumInQ was used in foreground summation
    DirectForegroundWorkspace='pol_corrected_direct_++',
    GroupingQFraction=0.4
)

print('X unit in R00: ' + R00.getAxis(0).getUnit().unitID())
print('Number of points in R00: {}'.format(len(R00.readX(0))))
print('X unit in R11: ' + R11.getAxis(0).getUnit().unitID())
print('Number of points in R11: {}'.format(len(R11.readX(0))))
print('Size of Q resolution data: {}'.format(len(R11.readDx(0))))

Output:

X unit in R00: MomentumTransfer
Number of points in R00: 189
X unit in R11: MomentumTransfer
Number of points in R11: 189
Size of Q resolution data: 189

Categories: AlgorithmIndex | ILL\Reflectometry | Workflow\Reflectometry

Source

Python: ReflectometryILLConvertToQ.py (last modified: 2019-03-11)