Reflectometry Utilities

ORSO format IO

The mantid.utils.reflectometry.orso_helper module provides functionality for reading and saving reflectivity data in the ORSO standard [1] format. The orsopy library [2] is used to collect numerical data as well as metadata into meaningful data structures which are later assembled and written out to file. The file’s format can be ASCII (.ort) or binary Nexus (.orb).

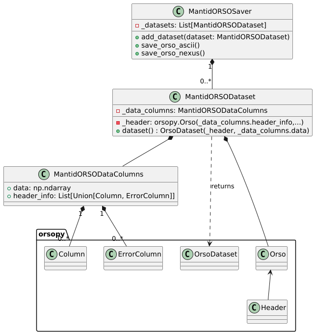
The orso_helper module defines classes such as MantidORSOSaver, MantidORSODataset, and MantidORSODataColumns to facilitate the creation, manipulation, and saving of ORSO datasets. The MantidORSOSaver class manages the saving of datasets in ASCII or Nexus formats, while the MantidORSODataset class constructs the dataset with necessary metadata and data columns. Finally, the MantidORSODataColumns class handles the addition and management of data columns and their associated metadata.

Class diagram showing the main classes and their relationships

This module integrates with the rest of the Mantid framework to ensure that reflectivity is standardized and shared in compliance with ORSO specifications. For instance, the module provides the backend functionality for the implementation of algorithm SaveISISReflectometryORSO v1.

References